Grafana Alerts: Streamlining Team Notifications

D.Consentmo 93 views
Grafana Alerts: Streamlining Team Notifications

Grafana Alerts: Streamlining Team Notifications

Hey everyone! Let’s dive into something super useful for keeping your teams in the loop: Grafana alerts teams template . If you’re managing a team that relies on monitoring systems, you know how crucial it is to get the right information to the right people at the right time. Grafana, being the powerhouse that it is, offers fantastic alerting capabilities. But sometimes, setting up those alerts to notify specific teams can feel like a bit of a puzzle. That’s where a well-crafted template comes in handy. Think of it as your secret weapon for making sure that when a critical metric spikes or dips, your operations team, your dev team, or even your on-call folks get pinged immediately with all the necessary context. No more scrambling to figure out who should be alerted or what information they need; a good template pre-defines all of that, saving precious time and reducing the chance of missed incidents. We’re talking about making your alerting system not just functional, but intelligent and team-oriented . This isn’t just about sending out a generic alert; it’s about smart routing, contextual information, and ensuring accountability. So, buckle up, because we’re going to explore how you can build and leverage Grafana alerts teams template to revolutionize your incident response and keep your systems running smoothly. Get ready to ditch the confusion and embrace clarity!

Understanding the Power of Grafana Alerts

Alright guys, let’s get real about Grafana alerts teams template and why they’re such a game-changer. At its core, Grafana alerting is all about notifying you when something in your system goes awry. It allows you to define specific conditions based on your metrics and then trigger actions when those conditions are met. This could be anything from a server running out of disk space to an application error rate climbing too high. But the real magic happens when you move beyond just generic notifications and start tailoring these alerts to your specific team structures and workflows. Imagine you have a database team, a frontend team, and a backend team. If the database performance degrades, it’s the database team that needs to know first . If the login service is down, the backend team should get the alert, and maybe the frontend team too, so they can prepare for user complaints. Without a proper template, you might end up sending that database alert to everyone , causing alert fatigue and making it harder for the actual responsible team to spot critical issues. This is where the concept of a template becomes indispensable. A Grafana alert template isn’t a literal file you upload, but rather a structured approach to defining your alert rules and notification channels. It’s about standardization, consistency, and efficiency. You define a set of common alert parameters – like the severity, the source of the alert, the affected service – and then use templating features within Grafana (like variables and {{ .Labels }} ) to dynamically inject specific details into your alert messages and routes. This ensures that every alert is not only informative but also actionable, directing the right team to the right problem without delay. It’s the difference between a fire alarm that just rings loudly and one that tells you exactly which room has the fire and who needs to grab the extinguisher. Seriously, once you nail this, your incident response times will thank you.

Designing Your Team-Centric Alerting Strategy

So, how do we actually build this awesome Grafana alerts teams template ? It all starts with understanding your teams and their responsibilities. This isn’t just a technical task; it’s a strategic one. First off, map out your different teams. Think about who owns which services or components. Do you have a dedicated SRE team? A platform team? Specific application teams? For each team, identify the types of alerts they are most likely to be responsible for. For example, the database-team might care about high query latency, disk I/O, and replication lag. The frontend-team might be concerned with high client-side error rates, slow page load times, or failed API requests from their specific services. The backend-team will likely focus on service response times, error rates at the API gateway, CPU/memory usage of their microservices, and queue lengths. Once you have this mapping, you can start thinking about how to structure your Grafana alerts. The key here is using labels effectively. Labels are key-value pairs that you attach to your metrics and, crucially, to your alert rules. You might have labels like service=user-api , team=backend , severity=critical , environment=production . These labels are your golden ticket for routing. Grafana’s notification policies and contact points can be configured to match specific label combinations. So, an alert rule for the user-api with the label team=backend can be directed specifically to the backend-team ’s Slack channel or PagerDuty service. This is where the template concept truly shines. Instead of creating dozens of nearly identical alert rules for each team and service, you create a few generic rules that use templating. For instance, you might have a rule that checks for high error rates for any service. The rule itself would be generic, but the {{ .Labels }} in the alert message would dynamically insert the service name, and the team label would ensure it goes to the right team. When creating these alert rules, think about the information that each team actually needs to diagnose and resolve an issue. This includes not just the metric that breached the threshold, but also the specific service, environment, severity, and crucially, a link back to the relevant Grafana dashboard for deeper investigation. A good template ensures this context is always present, empowering your teams to act swiftly and decisively. It’s about building a system that speaks the language of your teams and understands their domains.

Leveraging Templating for Dynamic Alerts

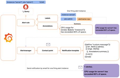
Now, let’s get hands-on with how Grafana alerts teams template actually works using Grafana’s built-in templating features. This is where the real power lies in creating flexible and scalable alerting. Grafana’s alerting engine, particularly in Grafana 8 and later (Unified Alerting), is incredibly powerful. It allows you to define alert rules and then use Go templating to dynamically generate alert messages, summaries, and even route notifications based on labels. The core concept is using {{ .Labels }} and {{ .Annotations }} within your alert rule definitions. Let’s say you have a generic alert rule checking for high CPU utilization across your services. Your alert rule might look something like this: Define a threshold (e.g., CPU > 80% for 5 minutes). In the alert rule configuration, you’ll have sections for Summary and Description . This is where the templating magic happens. Instead of hardcoding service names, you’d use {{ .Labels.instance }} or {{ .Labels.job }} to dynamically pull the hostname or service name that triggered the alert. Your summary might read: “High CPU usage detected on {{ .Labels.instance }} .” The description could be even more detailed: “The CPU utilization on {{ .Labels.instance }} (service: {{ .Labels.job }} ) has exceeded 80% for the past 5 minutes. This is a {{ .Labels.severity }} alert in the {{ .Labels.environment }} environment. View details on the dashboard: {{ .DashboardURL }} ” Notice how we’re pulling in multiple labels ( instance , job , severity , environment ) and even a dynamic link to the dashboard. This is crucial for a Grafana alerts teams template . When this alert fires, Grafana automatically substitutes these placeholders with the actual values from the alert instance. So, if the api-gateway service on server web-prod-03 goes over 80% CPU, the alert sent out will clearly state: “High CPU usage detected on web-prod-03 . The CPU utilization on web-prod-03 (service: api-gateway ) has exceeded 80% for the past 5 minutes. This is a critical alert in the production environment. View details on the dashboard: [link]” This level of detail is invaluable for your teams. They know exactly what’s happening, where it’s happening, and how severe it is, all without having to manually look up the information. Furthermore, you can use these same labels to route notifications. In your Grafana notification policies, you can set up rules like: IF team label is backend , THEN send to backend-team-webhook . IF team label is database , THEN send to database-team-pagerduty . This dynamic routing, combined with rich, templated alert messages, is the essence of an effective Grafana alerts teams template . It ensures that the right people get the right information, making your incident response process significantly more efficient and less prone to human error. Guys, mastering this templating is key to unlocking the full potential of Grafana alerting for your organization.

Implementing Alert Rules for Different Teams

Alright, let’s get down to the nitty-gritty of actually implementing Grafana alerts teams template by creating specific alert rules tailored for different teams. This is where your design strategy meets practical application. Remember those labels we talked about? They are absolutely central to this process. When you create an alert rule in Grafana, you define its conditions, but you also define its metadata – specifically, its labels and annotations. For a backend-team , you might create an alert rule for high request latency on their core services. Let’s say the service is identified by the service label, and the team ownership by the team label. Your rule might look something like this: Condition: avg_over_time(http_requests_latency_seconds_sum{job="your-backend-service", environment="production"}[5m]) / avg_over_time(http_requests_latency_seconds_count{job="your-backend-service", environment="production"}[5m]) > 0.5 (meaning average latency exceeds 500ms for 5 minutes). Labels: severity=warning , team=backend , service=your-backend-service , environment=production . Annotations: summary=High latency for {{ .Labels.service }} , description=The average request latency for {{ .Labels.service }} in production has exceeded 500ms for 5 minutes. Current value: {{ $value }}. Check dashboard: {{ .DashboardURL }} . Now, for the database-team , a relevant alert might be about replication lag. Condition: avg_over_time(mysql_replication_lag_seconds{environment="production"}[5m]) > 60 (replication lag exceeds 60 seconds). Labels: severity=critical , team=database , service=mysql-primary , environment=production . Annotations: summary=High MySQL replication lag detected on {{ .Labels.service }} , description=MySQL replication lag on {{ .Labels.service }} has exceeded 60 seconds. This could impact data consistency. Current value: {{ $value }}. Check dashboard: {{ .DashboardURL }} . The key takeaway here is consistency in label usage. If your backend-team ’s alerts are always tagged with team=backend , and your database-team ’s alerts with team=database , you can then configure your notification policies in Grafana to route these alerts accordingly. You’ll set up contact points (like a Slack channel, email address, or PagerDuty service) and then create routing rules. For example: Rule 1: If alert has label team=backend , send to backend-notification-channel . Rule 2: If alert has label team=database , send to database-notification-channel . Rule 3: If alert has label severity=critical AND team=backend , send to backend-oncall-pagerduty . This layered approach allows you to create sophisticated notification strategies. You can have warnings go to a general team channel but critical alerts directly page an on-call engineer. The template aspect ensures that the messages sent to these channels are informative and actionable, making your teams more efficient. Guys, the effort you put into defining these rules and labels upfront will pay dividends in reduced incident response times and fewer missed alerts. It’s all about building a system that works for your teams.

Best Practices for Grafana Alert Templating

To really make your Grafana alerts teams template strategy sing, let’s cover some best practices that will set you up for success. First and foremost, standardize your labels . This is the bedrock of effective routing and management. Ensure that all your teams agree on a consistent set of labels like environment , service , team , severity , and component . Use lowercase and avoid spaces or special characters where possible. This consistency makes configuring routing rules in Grafana a breeze. Secondly, keep alert messages concise and informative . While templating allows you to include a lot of detail, avoid overwhelming users. Focus on the what , where , when , and why it’s important. Include the essential information needed to understand the immediate impact and a direct link to the relevant Grafana dashboard for deeper investigation. Think actionable intelligence, not a novel. Another critical practice is to define clear severity levels . Use labels like critical , warning , info consistently. This helps teams prioritize alerts and ensures that the most urgent issues get the appropriate attention, potentially triggering different notification methods (e.g., PagerDuty for critical, Slack for warning). Regularly review and refine your alerts . Your systems evolve, and so should your alerts. What was critical six months ago might be a minor annoyance now, or new critical failure points might emerge. Schedule periodic reviews with your teams to ensure alert rules are still relevant, thresholds are appropriate, and routing is correct. Don’t let your alerting system become stale. Leverage annotations for rich context . Beyond the basic summary, use annotations to provide runbooks, links to related dashboards, or specific troubleshooting steps. This empowers even junior engineers to handle common incidents without needing immediate senior escalation. Test your alerts thoroughly . Before rolling out a new alert rule or template, test it! Simulate conditions that would trigger the alert to ensure it fires correctly, the message is clear, and it’s routed to the right place. This proactive testing saves a lot of headaches down the line. Finally, document your alerting strategy . Make sure your teams understand how alerts are set up, what the different labels mean, and who is responsible for what. Good documentation ensures everyone is on the same page and fosters a culture of shared responsibility for system health. By following these best practices, guys, you’ll transform your Grafana alerting from a noisy notification system into a powerful, team-oriented tool that actively contributes to system stability and operational efficiency. It’s about working smarter, not just harder, with your alerts.

Conclusion: Smarter Alerting for Collaborative Teams

So, there you have it, folks! We’ve journeyed through the world of Grafana alerts teams template , understanding why they’re not just a nice-to-have but a fundamental part of efficient incident management for any team. By strategically designing your alerting, leveraging the dynamic power of templating with {{ .Labels }} and {{ .Annotations }} , and implementing robust alert rules, you’re building a system that speaks directly to your teams’ needs. Remember, the goal isn’t just to be notified when something breaks; it’s to ensure the right team is notified instantly with all the necessary context to fix it quickly. Standardizing labels, crafting clear and concise messages, defining severity levels, and continuously refining your alerts are the cornerstones of a successful strategy. Implementing these practices means less alert fatigue, faster mean time to resolution (MTTR), and ultimately, more reliable systems. Think of your Grafana alerts team template as the central nervous system of your operations – it detects issues and ensures the correct response is initiated without delay. It fosters collaboration by providing a common language and understanding of system health across different functional groups. So, go forth and implement! Make your alerting smarter, more targeted, and more collaborative. Your teams, and your systems, will definitely thank you for it. Happy alerting, guys!